Skip to main content

Voice User Interface Design

Focus

Voice User Interface (VUI), Text-to-speech (TTS), Automatic Speech Recognition (ASR)

πŸ“‹ CHALLENGE​

Design user centered dialogs for applications using speech recognition and text to speech.

🌐 LANGUAGES​

  • πŸ‡«πŸ‡· French
  • πŸ‡ΊπŸ‡Έ English

🎯 HOW I HELPED​

  • Created high level and detailed storyboards, mock ups, and prototypes for Voice User Interfaces (VUI)
  • Conducted user tests
  • Designed and fine tuned natural language speech recognition grammars
  • Evaluated usability and audio consistency of existing dialog flows

πŸ–‡οΈ SAMPLES​

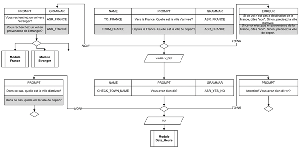
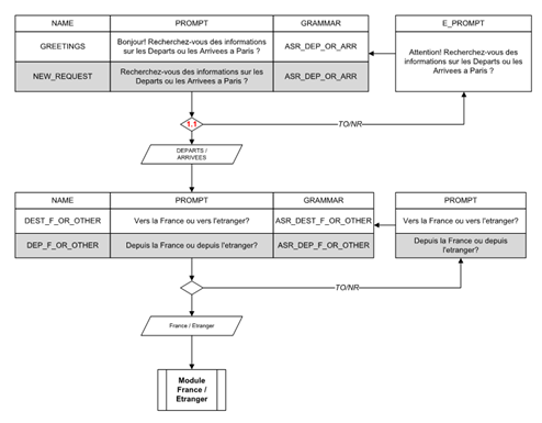
ADP Airline Reservation System​

ADP1

ADP2